• 1
  • 2
  • 3
  • 4
  • 5
企业邮箱安全 首 页  »  帮助中心  »  企业邮箱  »  企业邮箱安全
企业邮箱没有发送邮件却收到大量退信的排查
发布日期:2015-11-23 13:11:0

  企业邮箱没有发送邮件却收到大量退信的排查

  如果企业邮箱在没有发送对应邮件的情况下收取到大量的退信,可能的原因有邮箱被盗用、邮箱地址被仿冒或恶意利用,可以从以下方面排查:

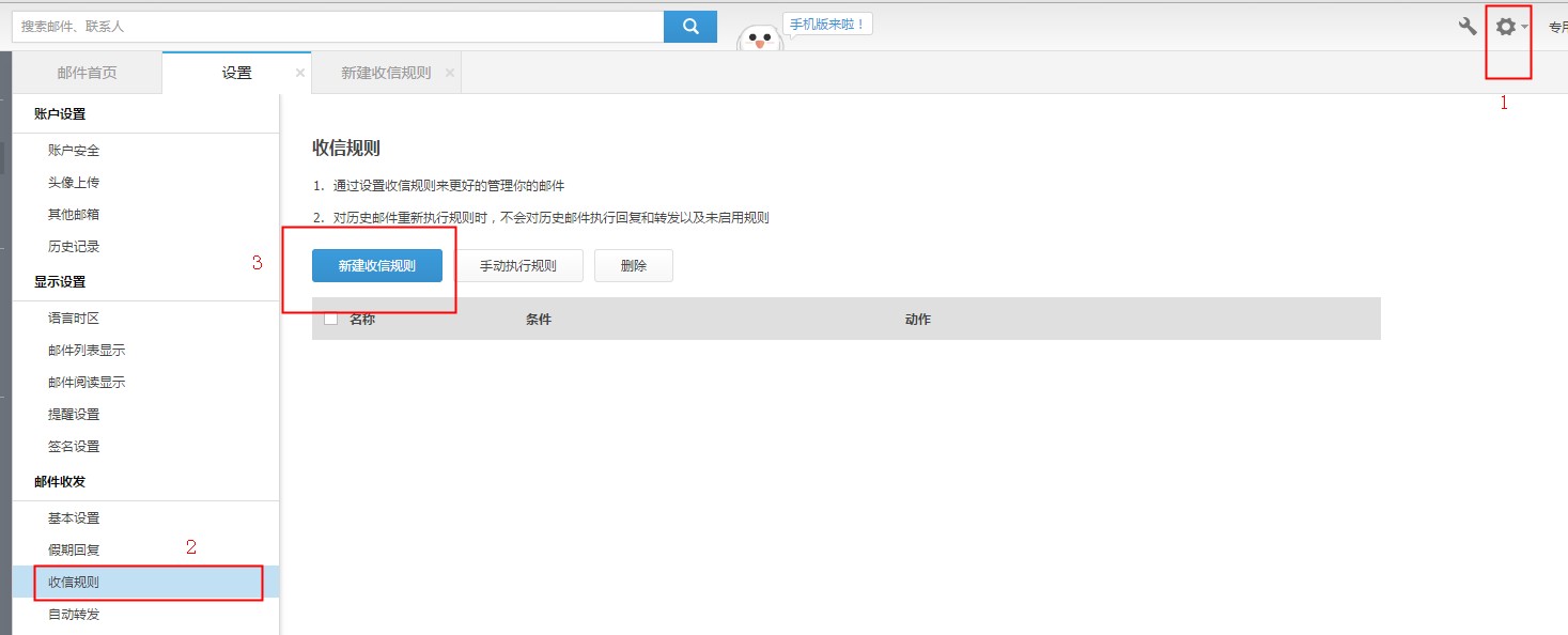
  1、针对收取到的退信邮件,用户可以参考下图设置来信规则,将对应退信的主题作为关键字,指定移动到某一个文件夹里,然后对收件箱中的历史邮件执行此规则,选择收件箱,将之前的退信移动至这个文件夹中,可以使得收件箱不被退信淹没。如下图所示:


  2、登录web页面,根据下图的位置,找到历史记录,查看有没有不是常用地区IP登陆的情况,IP归属地可以通过ip.taobao.com查询获取,但查询结果仅供参考。如图所示:


  如果没有异地登陆记录,可能就是由于邮箱发送地址被仿冒,需要将收取到的邮件退信以eml格式下载到本地,提交工单联系我们获取帮助;如果有异地登陆,则表示邮箱被盗,需要及时修改密码,并查看页面上的各项设置,比如收信规则、自动转发等等,看有没有非本人操作的设置项,及时修改或删除。

  3、当出现邮箱存在被异地登陆的情况时,需要注意邮箱在日常的使用习惯,比如下面的情况:

  (1)、建议最好不要在一些公开性的、注册性的以及不太信任的网站上留下邮箱地址,避免可能会被黑客恶意利用的情况;

  (2)邮箱密码修改为较复杂的(数字、字母及特殊符号混合),并且不要随便填写有规律性的字母或者数字,并进行妥善保管、;

  (3)、尽量对收发邮件的电脑进行定期杀毒扫描;

  (4)、日常使用企业邮箱时,如果用webmail收发,请在退出时点击右上角的【退出】按钮安全退出。如果使用客户端软件收发邮件,用户可选用加密的SSL协议,对应服务器端口分别为smtp:465;\pop3:995\imap:993,具体设置方法可以参考:万网云邮箱如何使用ssl加密协议登录邮箱

  如问题还未解决,请联系售后技术支持。